- Official Post
Is the above the manual or the program itself?
The addon provides the webgrabplus executable.
Is the above the manual or the program itself?
The addon provides the webgrabplus executable.
The addon provides the webgrabplus executable.
Thanks.
I just upgraded my TV Box to LE 8.2.3.1 and is it safe to say WebGrab++ 2.x already comes with it?
I am on RPi LE7 with TVH 4.0.9. Addon runs perfectly, once a day at 3:00 is perfect for me.
But, this is version v1.57.
As I need to tweek some site.ini files and I have only current documentation for v2.1, I am afraid I may do something which will break v1.57. I am not able to find any list of differences between versions.
For now I have v2.1 running on Win7 simultaneously. I will try comparing and fixing things there, but this will not be a simple task. My RPi is setup so it can automatically use either file, but I would prefer to use addon.
Will there be addon with current 2.1 version for LE7?
I am on RPi LE7 with TVH 4.0.9. Addon runs perfectly, once a day at 3:00 is perfect for me.
But, this is version v1.57.
Hi Pila,
Can I send you a PM (through conversation) asking for help on how you setup TVH + WebGrab++?
Can I send you a PM (through conversation) asking for help on how you setup TVH + WebGrab++?
It may be better if I write it here, that info could be of use for others, too. Since I allready have it documented for my use, here it goes. When finished, you will have EPG for all programs, and be able to record and schedule them normally via TVH.
There are two completely separate tasks here.
1) create EPG data and save it to guide.xml. If you did that on a separate computer (not the one where TVH is), copy the guide.xml to RPi where TVH is.
2) make RPi TVH use this EPG data.
In this thread is a WebGrab+ Addon which works perfectly (I have RPi LE7 TVH4.0.9). Thanks to the authors! Also, you can install WebGrab+ in Win computer and make guide.xml there. This part is simple. Currently, I have one WebGrab+ in Win7, another in one RPI, while TVH is in a second RPi. Configure it and run it! Names of your programs must be the same in WebGrab++.config.xml (once at the end of the row, if multiples of same names exist, then: twice at end of each row) and TVH. If on Win, schedule it at e.g 3:00 daily.
If you generated guide.xml on RPi where TVH is, this step is done. Go to Step 2.
As I do it at another machines, when finished, I copy guide.xml to the RPi where TVH is using scp at RPi where TVH is (ssh must be fully configured prior to this or add pwd to the command):
# copy from the network disk:
scp [email protected]:/share/CACHEDEV1_DATA/Public/qWindows7/guide.xml /storage/guide.xml
# copy from another RPi
scp [email protected]:/storage/.kodi/userdata/addon_data/service.webgrabplus/guide.xml /storage/guide.xml
In my case, this command is in cron (at 5:15 daily) run script at my RPi where TVH is installed. Obviously, scp needs to be adjusted for others.
How to make TVH use this EPG data? Could not be simpler once you know what nees to be done. At RPi with TVH edit file (.kodi is hidden so make sure you can see it)
/storage/.kodi/userdata/addon_data/service.multimedia.tvheadend/settings.xml
where you will find lines:
<setting id="XMLTV_LOCATION_FILE" value="" />
<setting id="XMLTV_TYPE" value="NONE" />
Change them to:
<setting id="XMLTV_TYPE" value="FILE" />
<setting id="XMLTV_LOCATION_FILE" value="/storage/guide.xml" />
This is what I do since I copy the guide.xml from either server network disk or from the second RPi to the RPi with TVH.
If you run WG++ Addon at the same RPi with TVH, this second line should be (I did not try this):
<setting id="XMLTV_LOCATION_FILE" value="/storage/.kodi/userdata/addon_data/service.webgrabplus/guide.xml" />
Now verify all is working well! From RPi where TVH is, just run the command:
/storage/.kodi/addons/service.multimedia.tvheadend/bin/tv_grab_file
If all is working well, you should see epg data echoed to the screen. OK: all is working! If not, something is wrong. Find it and fix it!!!
Reboot RPi with TvHeadEnd, connect onto it with your browser and select the new internal grabber: "XMLTV: tv_grab": Configuration -> Channel / EPG -> EPG grabber -> Internal Grabber -> Module "XMLTV: tv_grab" and save that.
For all programs whose names match, at Channels tab you should see EPG source populated with XMLTV ... tags. Each Kodi will need to be told to delete programs (and therefore reread them) or delete (and reread) just the EPG data to show new data.
Anything more?
Hello Pila,
Thank you.
At this moment, I am completely lost. I am trying to start from beginning
BTW, if I install the TVheadend Power and Recording Management service, it prompted a sudo password request @CLI which I never expected.
Here is a preview of the webgrabplus addon, which provides webgrabplus 2.1.5.
It should run on any LibreELEC system.
Configuration files have considerably changed.BACKUP YOUR CONFIGURATION BEFORE INSTALLING.
11 downloads, no feedback: I assume it can be merged this week-end.
Please report issues before January 27, 2018.
Go to Add-ons -> Add-on browser -> Install from repository -> Services
This is OT here, but: this is the right place. There must be: TvHeadEnd 4.0 and TvHeadEnd 4.2 (in my LE7). But, in some earlier versions, it would not be seen unles RPi is connected to the Internet and a forced update of this repository was made first.
It should run on any LibreELEC system.
It would not install in RPi LE7 - dependencies 8.2 not met
Display MoreIt may be better if I write it here, that info could be of use for others, too. Since I allready have it documented for my use, here it goes. When finished, you will have EPG for all programs, and be able to record and schedule them normally via TVH.
There are two completely separate tasks here.
1) create EPG data and save it to guide.xml. If you did that on a separate computer (not the one where TVH is), copy the guide.xml to RPi where TVH is.
2) make RPi TVH use this EPG data.
step 1: use WebGrab+ to create EPG data in guide.xml
In this thread is a WebGrab+ Addon which works perfectly (I have RPi LE7 TVH4.0.9). Thanks to the authors! Also, you can install WebGrab+ in Win computer and make guide.xml there. This part is simple. Currently, I have one WebGrab+ in Win7, another in one RPI, while TVH is in a second RPi. Configure it and run it! Names of your programs must be the same in WebGrab++.config.xml (twice at end of each row) and TVH. If on Win, schedule it at e.g 3:00 daily.
If you generated guide.xml on RPi where TVH is, this step is done. Go to Step 2.
As I do it at another machines, when finished, I copy guide.xml to the RPi where TVH is using scp at RPi where TVH is (ssh must be fully configured prior to this or add pwd to the command):
# copy from the network disk:
scp [email protected]:/share/CACHEDEV1_DATA/Public/qWindows7/guide.xml /storage/guide.xml
# copy from another RPi
scp [email protected]:/storage/.kodi/userdata/addon_data/service.webgrabplus/guide.xml /storage/guide.xml
In my case, this command is in cron (at 5:15 daily) run script at my RPi where TVH is installed. Obviously, scp needs to be adjusted for others.step 2: Make TVH use EPG data in guide.xml
How to make TVH use this EPG data? Could not be simpler once you know what nees to be done. At RPi with TVH edit file (.kodi is hidden so make sure you can see it)
/storage/.kodi/userdata/addon_data/service.multimedia.tvheadend/settings.xml
where you will find lines:
<setting id="XMLTV_LOCATION_FILE" value="" />
<setting id="XMLTV_TYPE" value="NONE" />
Change them to:
<setting id="XMLTV_TYPE" value="FILE" />
<setting id="XMLTV_LOCATION_FILE" value="/storage/guide.xml" />
This is what I do since I copy the guide.xml from either server network disk or from the second RPi to the RPi with TVH.
If you run Addon at the same RPi with TVH, this second line should be (I did not try this):
<setting id="XMLTV_LOCATION_FILE" value="/storage/.kodi/userdata/addon_data/service.webgrabplus/guide.xml" />
Now verify all is working well! From RPi where TVH is, just run the command:
/storage/.kodi/addons/service.multimedia.tvheadend/bin/tv_grab_file
If all is working well, you should see epg data echoed to the screen. OK: all is working! If not, something is wrong. Find it and fix it!!!
Reboot RPi with TvHeadEnd, connect onto it with your browser and select the new internal grabber: "XMLTV: tv_grab": Configuration -> Channel / EPG -> EPG grabber -> Internal Grabber -> Module "XMLTV: tv_grab" and save that.
For all programs whose names match, at Channels tab you should see EPG source populated with XMLTV ... tags. Each Kodi will need to be told to delete programs (and therefore reread them) or delete (and reread) just the EPG data to show new data.
Anything more?
So after much head bashing i followed this created guide.xml using site .ini pack for tvguide uk on windows copied to
/storage/.kodi/userdata/addon_data/service.webgrabplus/guide.xml
I then went to configuration in tvheadend channel / epg enabled Internal XMLTV then i goto channel list and for epg source select XMLTV but mine is displaying as including in picture ie arte (XMLTV , would really appreciate some help please ... banging head of wall for hours now lol
finally , sorted ![]()
ok so i got it working , i then went back to libreelec and noticed i have channel icons but the epg data is still missing.
I tried clearing channel data and reloading from backend but still no epg / guide .... any ideas please appreciated ?
**edit check electronic programme guide tab and its pretty much empty also , im clueless at moment
ok so i got it working , i then went back to libreelec and noticed i have channel icons but the epg data is still missing.
Seems to me you did not follow my guide but got creative with something you are not familiar with. So, if you changed location /storage/guide.xml, who knows what else you changed and should not have. Or skipped.
For me, EPG source column says: XMLTV: ... at the beginning in front of any programm name:
XMLTV: Fox (FOX)
corresponds to the:
<channel update="i" site="evotv.hr" site_id="211" xmltv_id="FOX">Fox</channel>
Did you do:
Now verify all is working well! From RPi where TVH is, just run the command:
/storage/.kodi/addons/service.multimedia.tvheadend/bin/tv_grab_file
If all is working well, you should see epg data echoed to the screen. OK: all is working! If not, something is wrong. Find it and fix it!!!
Display MoreSeems to me you did not follow my guide but got creative with something you are not familiar with. So, if you changed location /storage/guide.xml, who knows what else you changed and should not have. Or skipped.
For me, EPG source column says: XMLTV: ... at the beginning in front of any programm name:
XMLTV: Fox (FOX)
corresponds to the:
<channel update="i" site="evotv.hr" site_id="211" xmltv_id="FOX">Fox</channel>
Did you do:
Now verify all is working well! From RPi where TVH is, just run the command:
/storage/.kodi/addons/service.multimedia.tvheadend/bin/tv_grab_file
If all is working well, you should see epg data echoed to the screen. OK: all is working! If not, something is wrong. Find it and fix it!!!
thank you for taking the time to reply, in my settings tvheadend it reads follows :-
<setting id="XMLTV_LOCATION_FILE" value="/storage/.kodi/userdata/addon_data/service.webgrabplus/guide.xml" />
<setting id="XMLTV_LOCATION_SCRIPT" value="" />
<setting id="XMLTV_LOCATION_WEB" value="http://" />
<setting id="XMLTV_TYPE" value="FILE" />
the guide i generated on windows and moved over to /storage/.kodi/userdata/addon_data/service.webgrabplus/guide.xml
when tv headend runs the grab file it displays as in picture attached
this line you suggested :-
/storage/.kodi/addons/service.tvheadend42/tv_grab_file
i ran this via putty and i could display all the epg stuff , small example :-
<episode-num system="xmltv_ns">3.11/15.</episode-num>
</programme>
<programme start="20180201160000 +0000" stop="20180201163000 +0000" channel="W HD">
<title lang="en">Flip or Flop (?)</title>
<sub-title lang="en">Pesky Flip</sub-title>
<desc lang="en">Tarek and Christina buy an off-market listing in Santa Ana, but hidden problems and untimely mistakes threaten to make this a particularly tedious project(n)</desc>
<category lang="en">DIY</category>
<episode-num system="xmltv_ns">3.12/15.</episode-num>
</programme>
<programme start="20180201163000 +0000" stop="20180201170000 +0000" channel="W HD">
<title lang="en">Flip or Flop (?)</title>
<sub-title lang="en">Fun House Flip</sub-title>
<desc lang="en">Tarek and Christina El Moussa renovate another precarious property, this time taking the form of family home in A naheim, California that has plenty of potential(n)</desc>
<category lang="en">DIY</category>
<episode-num system="xmltv_ns">3.13/15.</episode-num>
</programme>
<programme start="20180201170000 +0000" stop="20180201180000 +0000" channel="W HD">
<title lang="en">Tipping Point (?)</title>
<desc lang="en">Quiz show, hosted by Ben Shephard, in which contestants answer questions to win turns on an arcade-style machine. Dropping tokens down a choice of four chutes, they hope to knock piles of them off a moving shelf - and the more they collect, the g reater the prize fund. The player who has won the least amount is then eliminated, and the last one standing competes for a £10,000 j ackpot(n)</desc>
<category lang="en">Quiz Show</category>
<episode-num system="xmltv_ns">3.8/70.</episode-num>
<star-rating>
<value>1.6/10</value>
</star-rating>
</programme>
this how my guide.xml looks :-
<channel update="i" site="tvguide.co.uk" site_id="523" xmltv_id="Sky Movies Family HD">Sky Movies Family HD</channel>
It all seems as it should work. Since you are using v4.2 and I use v4.0, this may account for the difference in presentation and lack of the XMLTV in front of your EPG tags.
1. There may be a possibility your choice of folder has something to do with the problem. This is the only significant difference. I used /storage as standard folder accesible to everyone. For others, I do not know that is neccessary the true.
2. Just by creating this data, TVH will not load it on its own momentarily. Go to EPG and turn internal grabber off by changing it to Disabled and Save that. Then change grabber back to XMLTV and save again. That will mostly reload the data. (apart from some problems when using multiple languages). Or reboot TVH. Or delete TVH database.
It all seems as it should work. Since you are using v4.2 and I use v4.0, this may account for the difference in presentation and lack of the XMLTV in front of your EPG tags.
1. There may be a possibility your choice of folder has something to do with the problem. This is the only significant difference. I used /storage as standard folder accesible to everyone. For others, I do not know that is neccessary the true.
2. Just by creating this data, TVH will not load it on its own momentarily. Go to EPG and turn internal grabber off by changing it to Disabled and Save that. Then change grabber back to XMLTV and save again. That will mostly reload the data. (apart from some problems when using multiple languages). Or reboot TVH. Or delete TVH database.
i tried suggestion but still no good , im out of ideas now i did try moving guide.xml to storage but also a no go .. thanks for taking the time to reply and help appreciated ![]()
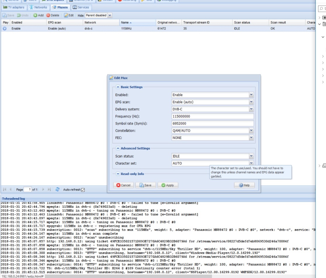
im running the one included from the libreelec repo in services , i just thought id try again with a clean slate new memory card see if i missed something i noticed on mux i have enable (auto) on and as result when its scanning its registering mux for ota epg , im thinking this might be a issue or ?
Ive included picture again ...
thanks for taking the time to reply as well appreciated ![]()
each time you try to change something, you must do the point 2. from my previous post.
Your log says it is registering mux for OTA EPG. Not trying to use XMLTV EPG. That is the problem, I believe.