Posts by ttech

    spent ages learning tvheadend and seting up , installed 8.2.3 but still getting tons of cont erros on my pi :-

    installed millhouse latest build and seems sorted , just shame cant use xbox one tuner had to switch to astrometa.

    another thing i notice on millhouse build everytime i reboot box i have to gointo addons disable tvheadend and enable tvheadend to get it to start up ... any ideas ?

    in libreelec the version number says 8.2.104 for webgrab plus libreelec im running 8.2.3

    all sorted now used service.webgrabplus-x.x.104pu and fixed :) great program thanks for the addon :)

    well im going to continue with fresh channel scan / install .... then in muxs > epg scan tab > set all muxs to disable instead of Enable (auto) as above picture then try webgrab plus again. I cant think of anything else to try at the moment.

    Ive spent hours on this lol but dont like to be beaten ;p

    Also just noticed on dvb inputs basic settings i have Over the Air EPG ticked which im going to untick on new scan

    pila  ttech

    what version of the webgrabplus addon are you using?

    im running the one included from the libreelec repo in services , i just thought id try again with a clean slate new memory card see if i missed something i noticed on mux i have enable (auto) on and as result when its scanning its registering mux for ota epg , im thinking this might be a issue or ?

    Ive included picture again ...

    thanks for taking the time to reply as well appreciated :)

    It all seems as it should work. Since you are using v4.2 and I use v4.0, this may account for the difference in presentation and lack of the XMLTV in front of your EPG tags.

    1. There may be a possibility your choice of folder has something to do with the problem. This is the only significant difference. I used /storage as standard folder accesible to everyone. For others, I do not know that is neccessary the true.

    2. Just by creating this data, TVH will not load it on its own momentarily. Go to EPG and turn internal grabber off by changing it to Disabled and Save that. Then change grabber back to XMLTV and save again. That will mostly reload the data. (apart from some problems when using multiple languages). Or reboot TVH. Or delete TVH database.

    i tried suggestion but still no good , im out of ideas now i did try moving guide.xml to storage but also a no go .. thanks for taking the time to reply and help appreciated :)

    thank you for taking the time to reply, in my settings tvheadend it reads follows :-

    <setting id="XMLTV_LOCATION_FILE" value="/storage/.kodi/userdata/addon_data/service.webgrabplus/guide.xml" />

    <setting id="XMLTV_LOCATION_SCRIPT" value="" />

    <setting id="XMLTV_LOCATION_WEB" value="http://" />

    <setting id="XMLTV_TYPE" value="FILE" />

    the guide i generated on windows and moved over to /storage/.kodi/userdata/addon_data/service.webgrabplus/guide.xml

    when tv headend runs the grab file it displays as in picture attached


    this line you suggested :-

    /storage/.kodi/addons/service.tvheadend42/tv_grab_file

    i ran this via putty and i could display all the epg stuff , small example :-

    <episode-num system="xmltv_ns">3.11/15.</episode-num>

    </programme>

    <programme start="20180201160000 +0000" stop="20180201163000 +0000" channel="W HD">

    <title lang="en">Flip or Flop (?)</title>

    <sub-title lang="en">Pesky Flip</sub-title>

    <desc lang="en">Tarek and Christina buy an off-market listing in Santa Ana, but hidden problems and untimely mistakes threaten to make this a particularly tedious project(n)</desc>

    <category lang="en">DIY</category>

    <episode-num system="xmltv_ns">3.12/15.</episode-num>

    </programme>

    <programme start="20180201163000 +0000" stop="20180201170000 +0000" channel="W HD">

    <title lang="en">Flip or Flop (?)</title>

    <sub-title lang="en">Fun House Flip</sub-title>

    <desc lang="en">Tarek and Christina El Moussa renovate another precarious property, this time taking the form of family home in A naheim, California that has plenty of potential(n)</desc>

    <category lang="en">DIY</category>

    <episode-num system="xmltv_ns">3.13/15.</episode-num>

    </programme>

    <programme start="20180201170000 +0000" stop="20180201180000 +0000" channel="W HD">

    <title lang="en">Tipping Point (?)</title>

    <desc lang="en">Quiz show, hosted by Ben Shephard, in which contestants answer questions to win turns on an arcade-style machine. Dropping tokens down a choice of four chutes, they hope to knock piles of them off a moving shelf - and the more they collect, the g reater the prize fund. The player who has won the least amount is then eliminated, and the last one standing competes for a £10,000 j ackpot(n)</desc>

    <category lang="en">Quiz Show</category>

    <episode-num system="xmltv_ns">3.8/70.</episode-num>

    <star-rating>

    <value>1.6/10</value>

    </star-rating>

    </programme>

    this how my guide.xml looks :-

    <channel update="i" site="tvguide.co.uk" site_id="523" xmltv_id="Sky Movies Family HD">Sky Movies Family HD</channel>

    :(

    So after much head bashing i followed this created guide.xml using site .ini pack for tvguide uk on windows copied to


    /storage/.kodi/userdata/addon_data/service.webgrabplus/guide.xml

    I then went to configuration in tvheadend channel / epg enabled Internal XMLTV then i goto channel list and for epg source select XMLTV but mine is displaying as including in picture ie arte (XMLTV , would really appreciate some help please ... banging head of wall for hours now lol


    finally , sorted :D

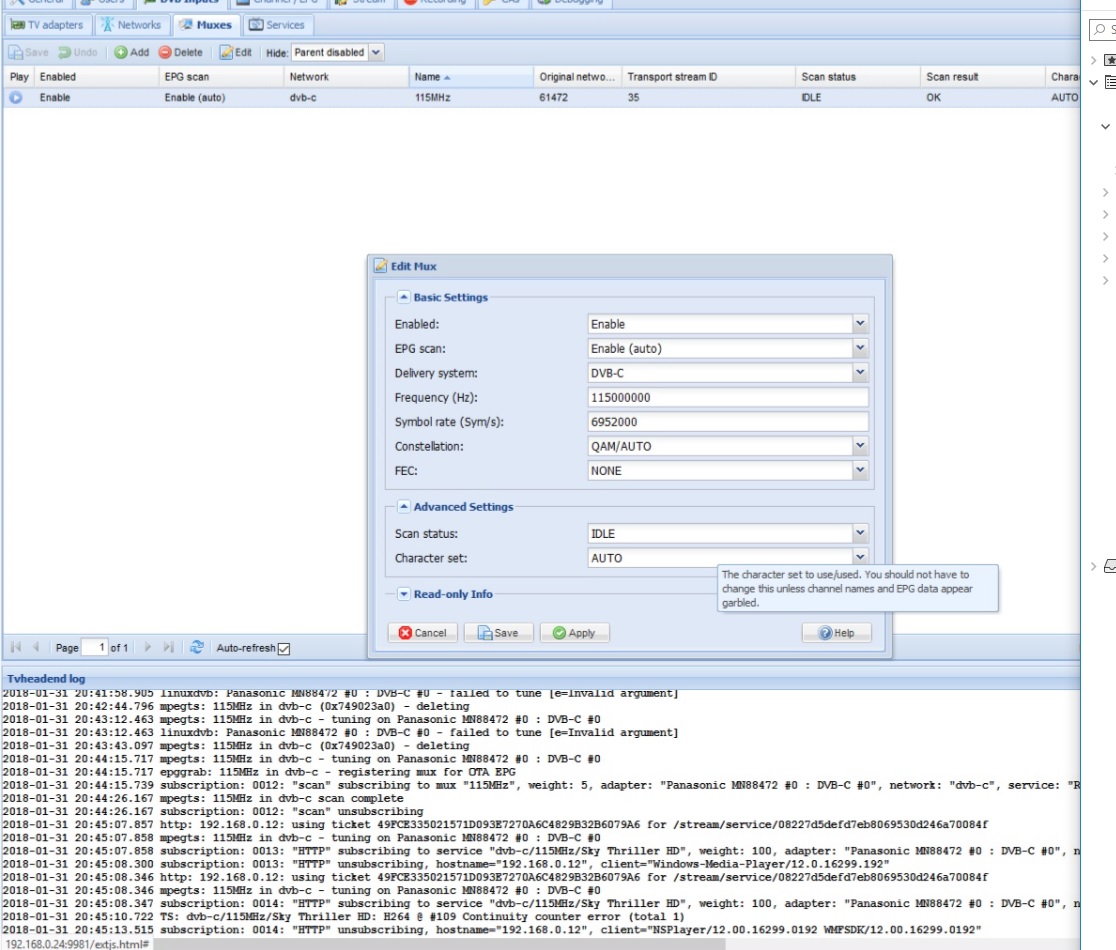
    could really do with some help I purchased the Xbox one tuner and tried to tune channels for dvb-c virgin ive tried all combinations and cannot get this to even scan am I missing something ?

    included picture of error and values ive tried just added frequency and I constantly get :-

    e=invalid argument

    noticed the Xbox tuner has the same tuner as the astrometa I was having trouble tuning also i.e. MM88472 Panasonic I bought the Xbox tuner because I thought it worked but maybe im missing something any help greatly appreciated please ......